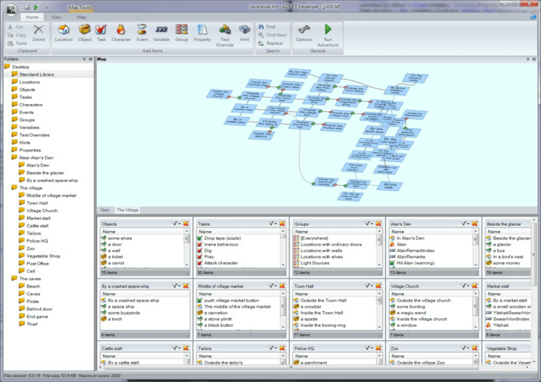
ADRIFT Developer é uma aplicação do Windows que permite criar jogos interativos de forma rápida, fácil e totalmente gratuita. Os jogos no ADRIFT são criados adicionando locais, objetos, personagens e tarefas que podem ser organizados em pastas, permitindo agrupá-los de uma maneira lógica.
Chessarama redesenhado: uma olhadinha na nossa nova interface
Tons de progresso — Renovando as cores dos dioramas do Dragon Slayers
Da Engenharia aos Jogos: Como ele conectou dois mundos distintos